实现思路 –遍历PDF中所有的图片 –二分法压缩所有图片寻找最适合大小,迭代20次且<小于目标值 -…
ZoomIt64-cn下载
在开发 PHA-X过程中,我采用SQLlite在本地存储和分析大量节点数据,每个节点对应大量表格和条目。为了保…
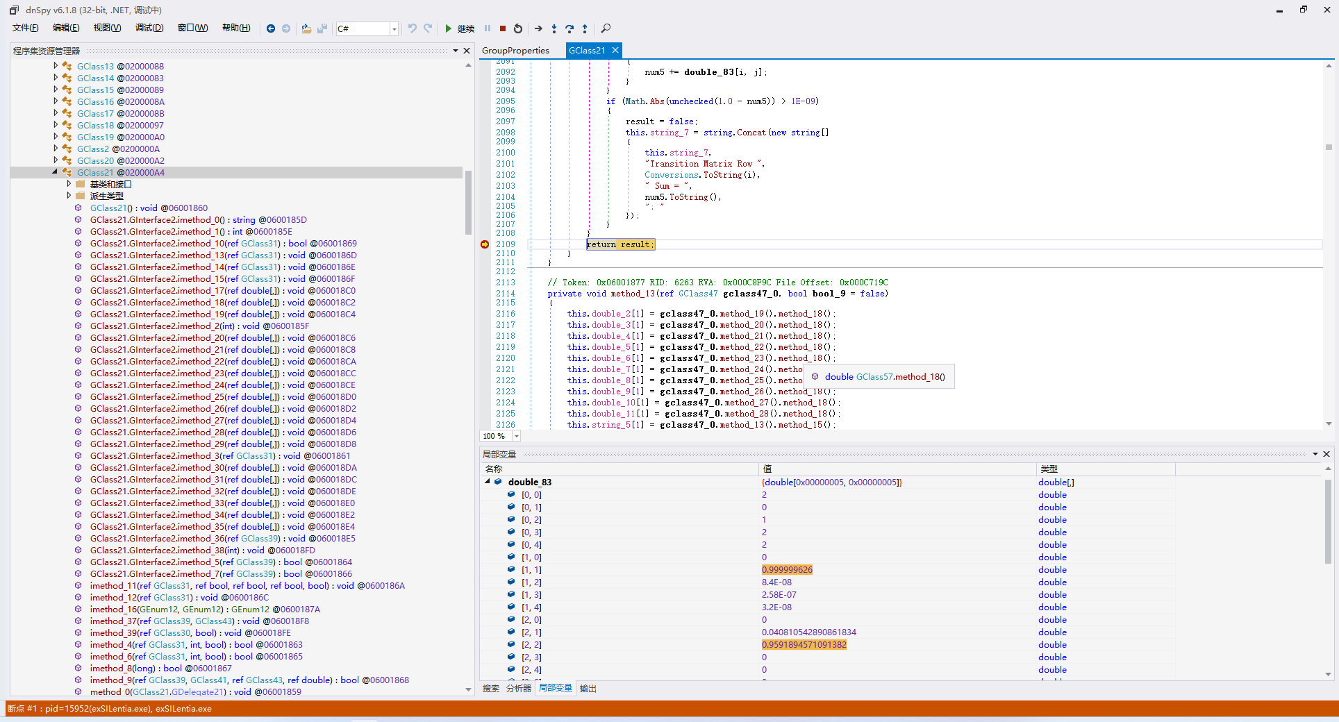
在SIL验算学习1中,推导出的2oo3状态转移矩阵计算结果与主流SIL验算软件不一致,采用DNSPY对软件进行…
1.点击WPS表格界面左上角的”文件”,在扩展的界面中找到”选项” 2.点击信任中心,在最下方启用第三方com…
技术栈概述 前端:vue3+handsontable 后端:SQLlite+express 结构 PHA-X/…
1oo1模型及状态转移矩阵 OKFSFDDFDU1FDU2OK1-∑λSλDEλDU(1-E)λDUFSμSD…
50×25×15(长宽高)厂房,设置通风口(自然通风),泄漏点0,0,0,X,Y,Z方向网格划分如下 浓度观测…
1、油罐车 模型建立 CFD仿真(热辐射) 2、油罐 模型建立 CFD仿真(热辐射)
管道埋深上最高土层覆盖为12m,模拟中均采用管道上方模拟区域均堆满12m×10m2(仿真面积)的土壤,土壤密度…
爬虫代码 import requests import xlwings as xw url_template …
from ctypes import * import ctypes # length: 894 bytes …
做的一些好玩的东西




















