逆向笔记4

声明
本文内容仅用于软件安全、逆向工程与技术防护机制的学习与研究目的。

文中所涉及的分析方法、技术原理仅作理论与实践探讨,不包含任何可直接用于绕过、破坏或规避商业软件授权、加密或其他技术保护措施的工具、程序、补丁或可复现操作步骤。

本文不鼓励、不支持任何形式的软件盗版、非法传播或商业用途。
由读者基于本文内容所产生的任何行为及后果,均与作者无关。

若相关内容涉及任何权利方的合法权益,请联系作者删除或修改。

购买了破解版,但是卖家使用WinLicense绑定机器码激活,用x64dbg绕不过DBG ANT,只能自己破解了,记录了一下破解过程

WinLicense在启动早期即调用了保护代码,对当前运行环境进行完整性与反调试检测:

  • 调试器存在性检测(Debugger Presence Check)
  • 运行环境完整性校验
  • 机器码(HWID)相关信息读取
  • 授权状态与注册数据验证

当检测到调试环境(如 x64dbg)存在时,程序并未立即崩溃,而是通过内部逻辑触发 WinLicense 的反调试响应机制。

  • 日志中不再继续输出正常业务流程相关信息
  • 程序执行流程被提前中断或重定向
  • 最终弹出 WinLicense 标准提示窗口: “A debugger has been found running in your system.”

打开原版软件LOG Messages信息如下:

首先解决kfxstart.exe的验证逻辑,忘记记录了

1.kfxstart.exe(GUI模块)

2.kfx.exe(计算模块)

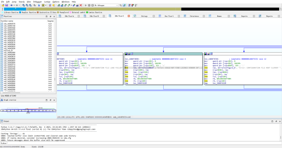
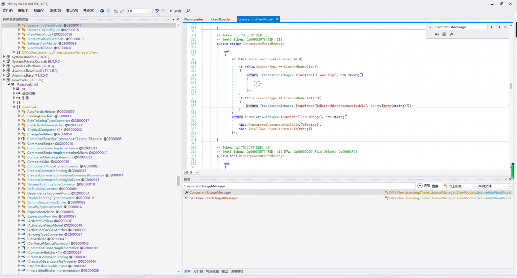
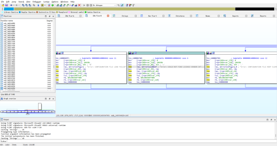
在运行模型时提示COULD NOT FIND LICENCS VENDOR INFORMATION FOR FEATURE

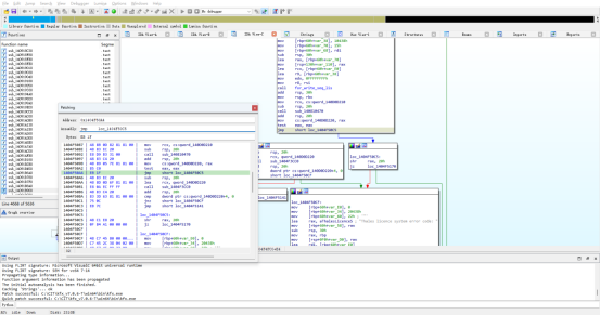
ERRORMESSAGE判断逻辑

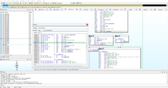
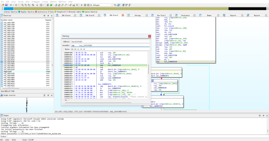
查找到引用地址

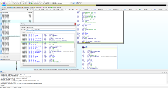
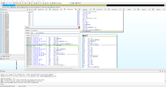
jmp跳过判断逻辑1

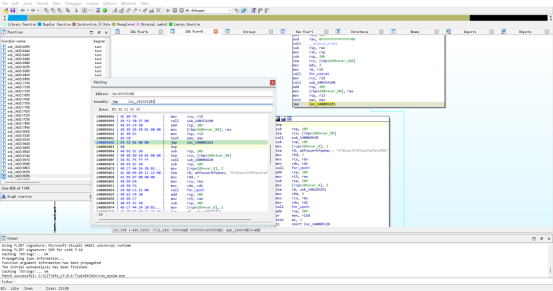
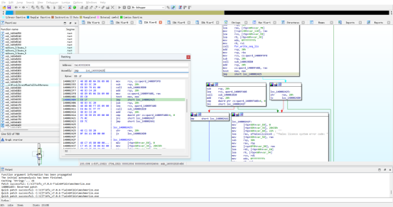
jmp跳过判断逻辑2

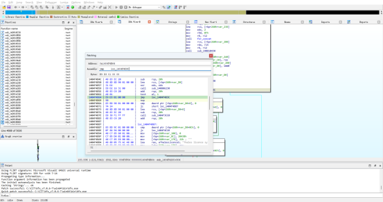
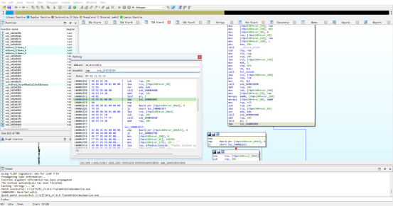
jmp跳过判断逻辑3

成功运行

3MESHMERIZE.exe(网格划分模块)

4 run_exsim.exe(爆炸计算模块)

5 Licensing

留下评论

您的邮箱地址不会被公开。 必填项已用 * 标注